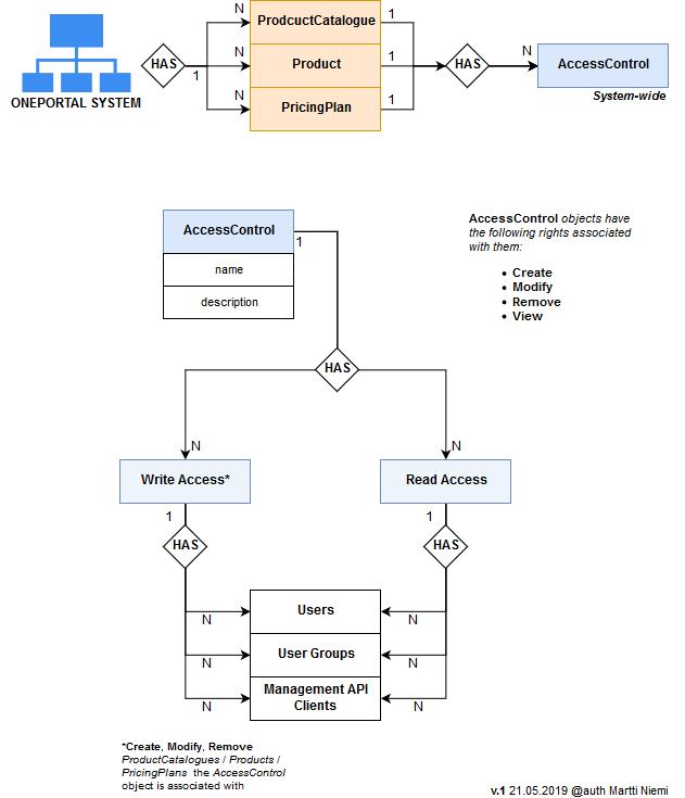
Entity Access Control
Some entities in Trivore Identity Service (TIS) support predefined Access Control Lists (ACLs). Instead of adding read and write access users and groups directly to entities, those are grouped together and an ACL is assigned to an entity. In some cases this enables greater scalability, flexibility, and manageability.
Initially the following entities support Access Controls:
- Products
- Product Catalogs
- Product Pricing Plans
Relational model for the Access Control object

Figure 1: Access Control -object relational model